¿Qué es este analizador de tráfico de red y cómo utilizarlo para detectar problemas de Internet o vulnerabilidades de seguridad? – La nación



vamos a explicar Qué es y cómo explotarlo tiburón de alambre desde la perspectiva de un usuario normal. Digo esto porque es una herramienta muy avanzada que analiza todo el tráfico de tu red y todos los dispositivos conectados a ella.
cuando corres esta aplicaciónVerás una serie de líneas de datos que quizás no entiendas. Pero si sabes un poco sobre qué información se muestra, también puedes encontrar formas de diagnosticar errores en tu conexión o determinar si una aplicación o dispositivo te está espiando enviando datos cuando no lo estás usando o a servidores desconocidos.
¿Qué es Wireshark?
Wireshark es un analizador de protocolos de redque en inglés se llama sniffer de paquetes. Capta, aísla y transmite cada paquete enviado y recibido a través de nuestra conexión a Internet, independientemente de si estamos conectados vía WiFi o Ethernet, todo en tiempo real.
Este es un programa gratuito de código abierto.lo que significa que cualquier desarrollador puede echar un vistazo a cómo funciona por dentro. Esto lo hace confiable y seguro porque si hubiera hecho cosas inapropiadas los usuarios ya lo habrían reportado. Existen versiones para Windows, macOS y UbuntuPuedes descargarlos en wireshark.org.
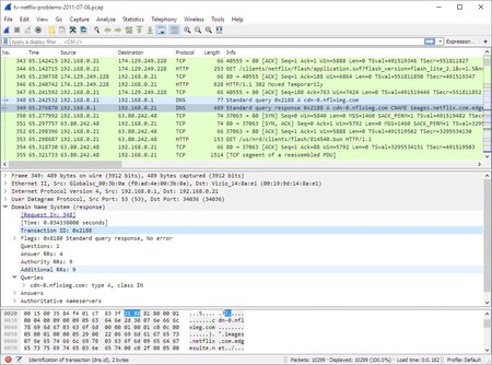
Cuando se trata de brindarle información sobre el tráfico que pasa por su red, te muestra datos muy importantesB. las direcciones IP y Mac de la persona que envía o recibe los datos, el protocolo de envío, el contenido (que muestra texto o imágenes si no están cifrados) y Estado de conexióncon el tiempo exacto necesario para cargar cada dato.
La funcionalidad de esta herramienta se basa en tres pilares básicos. Primero, la función de captura, porque pone su tarjeta de red en un modo en el que puede ver todo el tráfico que llega a ella. Esto incluye tanto la información que muestra su sistema operativo como la información que no muestra.
Tiene eso también un código de color para ayudarle a diferenciar entre paquetes. Como regla general, el verde suele representar tráfico TCP estándar, el azul representa DNS o UDP y el negro y el rojo suelen indicar problemas. Por esta razón, Puedes ver que tienes defectos. o identificar problemas de forma bastante visual simplemente viendo que hay muchas líneas rojas o negras.
La aplicación también cuenta con una barra superior donde puedes ingresar comandos para filtrar información. Esto ya es bastante avanzado si no sabes cómo funcionan las redes, pero puedes, por ejemplo, usar “ip.addr == Dirección IP” para cambiar la dirección a la de un dispositivo específico para ver sus movimientos, o escribir “http” para ver solo el tráfico web.
En definitiva, es una herramienta bastante compleja y avanzada y por tanto no apta para todos los usuarios. Está más dirigido a administradores de sistemas para detectar ataques o cuellos de botella. Sin embargo, Si sabes dónde buscar, puedes usarlo. como usuario doméstico.
¿Cómo puedes beneficiarte de ello?
Aunque es una herramienta avanzada, también puede resultar útil para usuarios habituales en algunos contextos. Te damos algunas ideas para que sepas qué tipo de información puedes obtener:
- Si tus juegos en línea están causando problemas: Una prueba de velocidad puede indicarle que su ping es bueno, pero la experiencia de juego es diferente. Por lo tanto, esta aplicación puede indicarte si se pierde algún paquete en el camino, haciendo que todo sea más lento.
- Si tiene dudas sobre la privacidad: Puede ver qué datos envían sus dispositivos a la nube e Internet. Si no están cifrados, verá su contenido. Esto puede ayudarte a ser más consciente de tu privacidad y detectar si un dispositivo envía más datos de los que debería. También puedes ver si un dispositivo se está conectando a servidores de dudosa procedencia.
- Si tienes problemas técnicos: Si un sitio web no carga o una impresora desaparece de la red, esta aplicación puede mostrarle dónde se interrumpe la comunicación.
- Si desea retrasar la prueba: Si filtra por el protocolo apropiado en esta herramienta, p. Por ejemplo, UDP para juegos, puedes ver si hay líneas negras que indican que la información que enviaste “no está bien” porque nunca llegó a su destino o llegó demasiado tarde. Esto te muestra que un retraso no se debe a tu ancho de banda, sino quizás a la señal de tu red o a un nodo saturado de tu operador.
- Si quieres saber qué están haciendo los dispositivos en tu red: Como cada vez tenemos más dispositivos conectados en casa, esta es una excelente manera de comprobar qué está haciendo cada uno. Incluso puedes aislar la IP de un celular o cámara de seguridad para saber si se está conectando, qué datos está enviando o si está enviando datos a otros servidores cada cierto tiempo, por ejemplo.
Lo que definitivamente debes saber es que esta herramienta te mostrará todo el tráfico que tiene tu red doméstica. Muestra todo el tráfico sin procesar y no oculta nada. Esto significa que puedes divertirte viendo todo lo que sucede en tu red y aprendiendo a usarlo para entenderlo todo.
En Xataka Conceptos Básicos | Internet no funciona en casa: Cinco alternativas para conectarte sin usar tu router